Grafana Alerting: Mastering Notification Channels

W.Starberry 116 views
Grafana Alerting: Mastering Notification Channels

Grafana Alerting: Mastering Notification Channels

Grafana alerting is a powerful feature, guys , and understanding notification channels is key to getting the most out of it. Notification channels are the routes Grafana uses to send alerts to you and your team when something goes wrong (or right!) with your systems. Let’s dive deep into what they are, how to set them up, and some best practices to keep your team informed and responsive.

Understanding Grafana Notification Channels

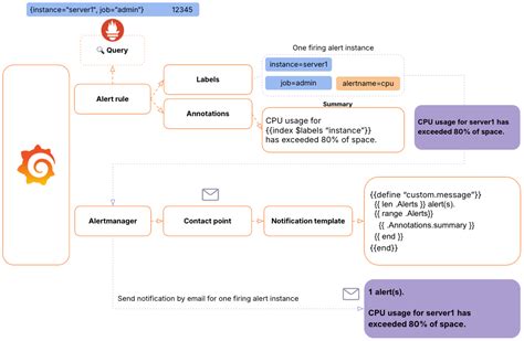
Grafana notification channels are the configuration points that define where and how you receive alerts. Think of them as the messengers that deliver important news from your Grafana instance. You can configure different types of notification channels, each suited for different communication methods, such as email, Slack, PagerDuty, and more. The flexibility to choose the right channel for different situations is what makes Grafana’s alerting system so effective. Setting up notification channels involves specifying the type of channel (e.g., email, Slack), providing the necessary credentials or API keys, and configuring any specific settings relevant to that channel. For example, for an email channel, you’ll need to provide the SMTP server details and authentication information. For a Slack channel, you’ll need to provide the Slack webhook URL. Once a notification channel is configured, you can associate it with alert rules, which define the conditions that trigger an alert. When an alert rule is triggered, Grafana uses the associated notification channel to send a message to the specified destination. You can configure multiple notification channels and associate them with different alert rules, allowing you to route alerts to the appropriate teams or individuals based on the severity or nature of the alert. For example, you might want to send critical alerts to PagerDuty for immediate attention and less urgent alerts to a Slack channel for review by the on-call team. Effectively managing notification channels is crucial for ensuring that alerts are delivered reliably and promptly. It involves regularly reviewing and updating the channel configurations to reflect changes in your infrastructure or team structure. It also involves monitoring the delivery of alerts to ensure that they are reaching the intended recipients. By carefully configuring and managing your notification channels, you can ensure that your team is always aware of any issues that require attention, allowing them to respond quickly and effectively to minimize downtime and maintain system stability. With a well-configured alerting system, you can proactively address potential problems before they impact your users, improving the overall reliability and performance of your applications.

Setting Up Common Notification Channels

Setting up common Grafana notification channels doesn’t have to be a headache. Let’s walk through a few popular options. I’ll make it simple, I promise . For each channel type, you’ll generally need to provide some specific information, like API keys or webhook URLs. Let’s break down the most common ones, and how you should set them up .

Email

Email is a classic choice for notification channels, especially for informational alerts or those that don’t require immediate action. To set up an email channel, you’ll need to configure Grafana’s SMTP settings. This usually involves providing the SMTP server address, port, username, and password. Once the SMTP settings are configured, you can create an email notification channel in Grafana, specifying the recipient email addresses. You can also customize the email subject and body to include relevant information about the alert. Email notification channels are best suited for alerts that don’t require immediate attention, such as daily summary reports or low-priority warnings. They can also be useful for sending alerts to a wide audience, such as a distribution list for a specific team. However, email may not be the best option for critical alerts that require immediate action, as there can be delays in delivery and recipients may not always check their email regularly. When configuring an email notification channel, it’s important to ensure that the SMTP settings are correct and that the recipient email addresses are valid. You should also consider setting up a dedicated email address for Grafana alerts to avoid cluttering personal inboxes. Additionally, you can use email filters to automatically sort and prioritize Grafana alerts in your inbox. By carefully configuring your email notification channel, you can ensure that you receive timely and relevant alerts without being overwhelmed by noise. Furthermore, consider implementing rate limiting to prevent excessive email alerts from flooding your inbox during periods of high alert activity. This can help maintain focus on critical issues and prevent alert fatigue. Remember to regularly review and update your email notification channel settings to reflect changes in your infrastructure or team structure. This will ensure that alerts are always routed to the appropriate recipients and that your team is always aware of any issues that require attention.

Slack

Slack is a popular collaboration platform, making it a great choice for real-time alerts and team communication. To set up a Slack notification channel, you’ll need to create a Slack webhook URL. This URL allows Grafana to send messages to a specific Slack channel. You can create a webhook URL in your Slack workspace by going to the Apps section and searching for the “Incoming Webhooks” app. Once you have the webhook URL, you can create a Slack notification channel in Grafana, specifying the URL. You can also customize the message format to include relevant information about the alert, such as the alert name, severity, and description. Slack notification channels are ideal for alerts that require immediate attention and collaboration. They allow your team to quickly discuss and resolve issues in real-time. You can also use Slack’s features, such as threads and reactions, to track the progress of alert resolution. When configuring a Slack notification channel, it’s important to choose the right Slack channel for the alerts. You should consider the target audience and the severity of the alerts. For example, you might want to send critical alerts to a dedicated “alerts” channel and less urgent alerts to a team-specific channel. Additionally, you can use Slack’s notification settings to customize how you receive alerts, such as muting the channel or setting up keyword-based notifications. By carefully configuring your Slack notification channel, you can ensure that your team is always aware of any issues that require attention and can collaborate effectively to resolve them. Furthermore, consider integrating your Grafana alerts with Slack’s incident management features, such as creating incidents directly from Slack messages. This can streamline the incident response process and improve team efficiency. Remember to regularly review and update your Slack notification channel settings to reflect changes in your infrastructure or team structure. This will ensure that alerts are always routed to the appropriate channels and that your team is always informed of any issues that require attention.

PagerDuty

For critical alerts that require immediate attention, PagerDuty is an excellent choice. PagerDuty is an incident management platform that allows you to escalate alerts to the right people at the right time. To set up a PagerDuty notification channel, you’ll need to create a PagerDuty integration key. This key allows Grafana to send alerts to your PagerDuty account. You can create an integration key in your PagerDuty account by going to the Services section and creating a new service or adding an integration to an existing service. Once you have the integration key, you can create a PagerDuty notification channel in Grafana, specifying the key. You can also customize the alert payload to include relevant information about the alert, such as the alert name, severity, and description. PagerDuty notification channels are best suited for critical alerts that require immediate attention from on-call engineers. They allow you to escalate alerts to the right people based on their on-call schedule. You can also use PagerDuty’s features, such as escalation policies and snooze functionality, to manage alerts effectively. When configuring a PagerDuty notification channel, it’s important to define clear escalation policies to ensure that alerts are routed to the right people at the right time. You should also consider setting up snooze functionality to prevent alert fatigue during periods of high alert activity. Additionally, you can use PagerDuty’s mobile app to receive alerts on your smartphone and respond to incidents from anywhere. By carefully configuring your PagerDuty notification channel, you can ensure that critical alerts are always addressed promptly and effectively. Furthermore, consider integrating your Grafana alerts with PagerDuty’s other features, such as automated incident creation and resolution. This can streamline the incident response process and improve team efficiency. Remember to regularly review and update your PagerDuty notification channel settings to reflect changes in your on-call schedule or escalation policies. This will ensure that alerts are always routed to the appropriate people and that incidents are resolved quickly and efficiently.

Best Practices for Managing Alerting Channels

Effectively managing Grafana alerting channels involves more than just setting them up. Here are some best practices to keep in mind. You need to keep in mind a lot of different things, but hopefully with this list you are ready to go.

Organize by Severity and Team

Route alerts based on their severity and the team responsible for addressing them. Critical alerts should go to PagerDuty or a dedicated Slack channel monitored by on-call engineers, while informational alerts can be sent to email or a less critical Slack channel. Organizing alerts by severity ensures that the most important issues are addressed promptly, while less critical issues don’t distract from more pressing matters. This approach helps to prioritize tasks and allocate resources effectively. By routing alerts to the appropriate teams, you can ensure that the right people are notified of issues that fall within their area of expertise. This improves response times and reduces the risk of miscommunication or delays. When organizing alerts by severity and team, it’s important to define clear criteria for determining the severity of an alert. This ensures consistency and avoids subjective interpretations. You should also establish clear ownership of different types of alerts and assign them to the appropriate teams. Regularly review and update your alert routing rules to reflect changes in your infrastructure or team structure. This will ensure that alerts are always routed to the appropriate people and that incidents are resolved quickly and efficiently. Additionally, consider using tags or labels to categorize alerts and make it easier to filter and route them based on specific criteria. By carefully organizing your alerts, you can improve the efficiency and effectiveness of your incident response process.

Test Your Channels

Regularly test your notification channels to ensure they are working as expected. Send test alerts to each channel and verify that the messages are delivered correctly. Testing your notification channels is crucial for ensuring that you receive alerts when you need them. It helps to identify any issues with your channel configurations, such as incorrect API keys or webhook URLs. By regularly testing your channels, you can prevent unexpected outages and ensure that your team is always aware of any issues that require attention. When testing your notification channels, it’s important to simulate different types of alerts to ensure that they are delivered correctly. You should also verify that the alert messages contain all the relevant information, such as the alert name, severity, and description. Additionally, consider testing your channels under different network conditions to ensure that they are reliable even in the event of network disruptions. Regularly review and update your testing procedures to reflect changes in your infrastructure or team structure. This will ensure that your channels are always tested effectively and that any issues are identified and resolved promptly. Furthermore, consider automating your channel testing process to ensure that it is performed regularly and consistently. By carefully testing your notification channels, you can improve the reliability of your alerting system and ensure that your team is always informed of any issues that require attention.

Keep Channels Updated

Keep your notification channel configurations up-to-date with any changes to your infrastructure or team structure. Update API keys, webhook URLs, and recipient lists as needed. Keeping your notification channels updated is crucial for ensuring that alerts are always routed to the appropriate people and that incidents are resolved quickly and efficiently. Outdated channel configurations can lead to missed alerts, delayed responses, and increased downtime. Regularly review and update your channel configurations to reflect changes in your infrastructure or team structure. This includes updating API keys, webhook URLs, recipient lists, and escalation policies. Establish a process for tracking changes to your infrastructure and team structure and ensure that these changes are reflected in your notification channel configurations. Additionally, consider using configuration management tools to automate the process of updating your channel configurations. Regularly test your updated channel configurations to ensure that they are working as expected. By carefully maintaining your notification channels, you can improve the reliability of your alerting system and ensure that your team is always informed of any issues that require attention.

Monitor Delivery

Monitor the delivery of alerts to ensure they are reaching the intended recipients. Check for any errors or delays in delivery and investigate any issues promptly. Monitoring the delivery of alerts is crucial for ensuring that your team is always aware of any issues that require attention. It helps to identify any problems with your alerting system, such as incorrect channel configurations or network connectivity issues. By regularly monitoring alert delivery, you can prevent missed alerts and ensure that incidents are resolved quickly and efficiently. When monitoring alert delivery, it’s important to track key metrics, such as the number of alerts sent, the number of alerts delivered, and the average delivery time. You should also set up alerts to notify you of any errors or delays in delivery. Additionally, consider using log analysis tools to identify any patterns or trends in alert delivery. Regularly review and analyze your alert delivery metrics to identify any areas for improvement. This will help you to optimize your alerting system and ensure that your team is always informed of any issues that require attention. Furthermore, consider integrating your alert delivery monitoring with your other monitoring tools to provide a comprehensive view of your system’s health. By carefully monitoring alert delivery, you can improve the reliability of your alerting system and ensure that your team is always informed of any issues that require attention.

Document Everything

Document your notification channel configurations, including the purpose of each channel, the recipients, and any specific settings. This documentation will be invaluable for troubleshooting and maintaining your alerting system. Documenting your notification channels is crucial for ensuring that your team understands how your alerting system works and how to troubleshoot any issues that may arise. It also helps to ensure that your alerting system is maintained consistently over time. Your documentation should include the purpose of each channel, the recipients, any specific settings, and any relevant troubleshooting information. It should also include information about how to test the channels and how to update the configurations. Regularly review and update your documentation to reflect changes in your infrastructure or team structure. Store your documentation in a central location that is accessible to all team members. Additionally, consider using a documentation tool to manage your documentation and make it easier to search and update. By carefully documenting your notification channels, you can improve the reliability of your alerting system and ensure that your team is always informed of any issues that require attention.

By following these tips, you’ll be well on your way to mastering Grafana notification channels and ensuring your team is always in the loop when it matters most! Remember to tailor your setup to your specific needs and keep iterating. Happy alerting, friends!